MongoDB’s new Voyage 4 series, a unified family of text embedding models featuring shared embedding spaces, lets you mix and match models for documents and queries in the same pipeline for a flexible, cost-effective embedding solution for local development (voyage-4-nano) and production (voyage-4-large). Mix, match, and optimize: start building with Voyage 4 (First 200M tokens free)
Building the next big thing? MongoDB for Startups gives you the tools and support to accelerate your growth. Jumpstart your development with MongoDB Atlas credits; build on a unified data platform that integrates document storage, vector search, and database scalability; and leverage MongoDB’s technical expertise to [gr…
MongoDB’s new Voyage 4 series, a unified family of text embedding models featuring shared embedding spaces, lets you mix and match models for documents and queries in the same pipeline for a flexible, cost-effective embedding solution for local development (voyage-4-nano) and production (voyage-4-large). Mix, match, and optimize: start building with Voyage 4 (First 200M tokens free)
Building the next big thing? MongoDB for Startups gives you the tools and support to accelerate your growth. Jumpstart your development with MongoDB Atlas credits; build on a unified data platform that integrates document storage, vector search, and database scalability; and leverage MongoDB’s technical expertise to grow from idea to IPO.
Distributed systems are great for scalability, but they introduce a whole new class of problems. One of the hardest problems to solve is cache invalidation.
In .NET 9, Microsoft introduced HybridCache to simplify caching. It’s a fantastic library that combines the speed of in-memory caching (L1) with the durability of distributed caching (L2) like Redis. It also handles "cache stampede" protection out of the box.
However, there is a catch.
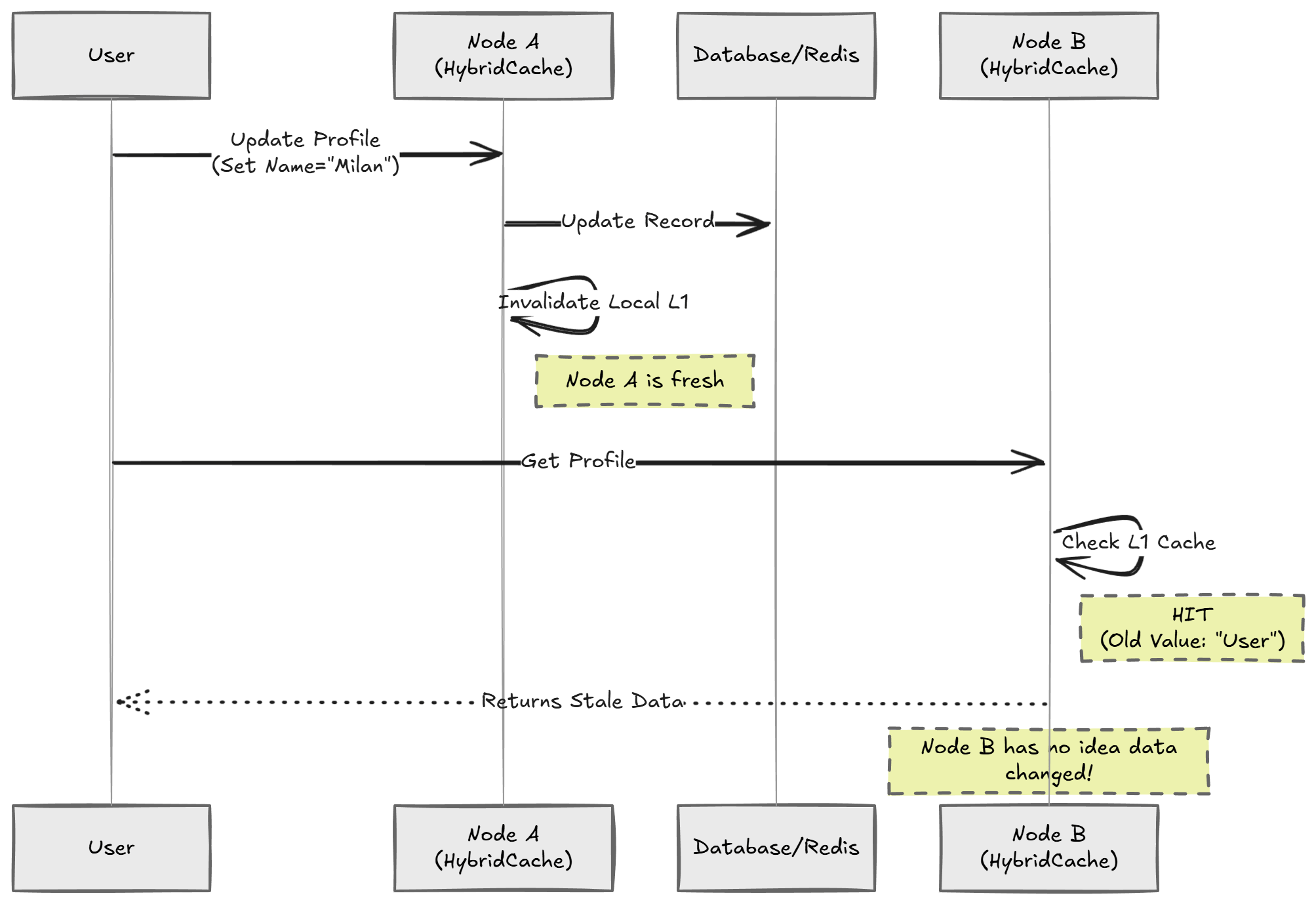
When you run multiple instances of your application, HybridCache doesn’t automatically synchronize the local L1 cache across all nodes. If you update data on Node A, Node B will continue serving stale data from its in-memory cache until the entry expires.
While HybridCache is a massive step forward, the lack of a built-in backplane for invalidation is a known limitation. In fact, there is an active discussion on the dotnet/extensions GitHub repository tracking this exact feature request. Until that ships, we have to roll our own solution.
In this week’s newsletter, we’ll explore:
- The distributed caching dilemma
- Why
HybridCachedoesn’t solve this alone - Using Redis Pub/Sub as a backplane
- Implementing real-time cache invalidation
Let’s dive in.
The Distributed Caching Dilemma
Let’s imagine a typical production scenario. You have an API running on multiple servers (or pods) behind a load balancer.
To improve performance, you introduce caching. You want the speed of local memory, so you use HybridCache.
Here is the failure scenario:
- User A updates their profile on Server 1.
- Server 1 updates the database and clears its local cache.
- User A (or User B) hits Server 2.
- Server 2 still holds the old profile data in its local
HybridCache. - The user sees outdated information, since the local cache hasn’t been invalidated.

Why Not Just Shorten the Cache Duration?
A common "hack" to solve this is to simply reduce the L1 cache duration (TTL). For example, setting the local cache to expire every 10 seconds.
While this reduces the window of inconsistency, it doesn’t solve the problem. It just masks it.
This approach introduces two new issues:
- Increased Latency: You are now forcing your application to reach out to the distributed L2 cache (Redis) or the database much more frequently.
- Lost Efficiency: The main benefit of L1 caching is avoiding network requests entirely. If you expire data too fast, you lose the performance gain for the majority of your traffic.
For things like user permissions, feature flags, or pricing, "mostly correct" is often not good enough. You need immediate consistency.
The Solution: Redis Pub/Sub Backplane
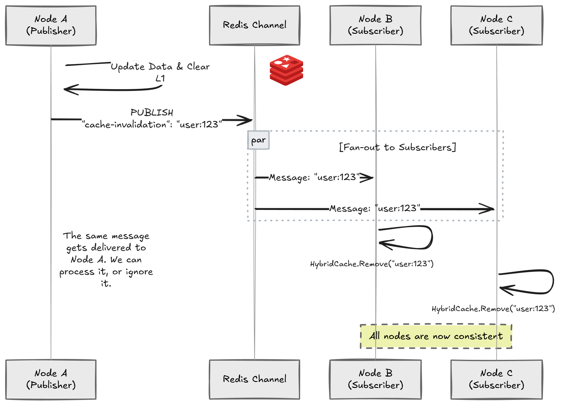
To solve this, we need a backplane. It’s a communication channel that connects all our application nodes.
When a cache entry is removed or updated on one node, we publish a message to the backplane. All other nodes subscribe to this channel and, upon receiving the message, remove the corresponding key from their local cache.
Redis is already a popular choice for the L2 cache, so it makes perfect sense to use its Pub/Sub feature for this signaling mechanism.
It works like this:
- Publisher: The node that modifies data publishes a
cache-invalidationmessage with the cache key. - Subscriber: All nodes listen to this channel.
- Action: When a message arrives, they call
HybridCache.RemoveAsync(key).
Implementing the Solution
We will need the StackExchange.Redis library to handle the messaging.
Let’s start by defining a simple service to handle the publishing. This service will be responsible for notifying the rest of the system that a key has changed.
public interface ICacheInvalidator
{
Task InvalidateAsync(string key, CancellationToken cancellationToken = default);
}
public class RedisCacheInvalidator(
IConnectionMultiplexer connectionMultiplexer,
ILogger<RedisCacheInvalidator> logger)
: ICacheInvalidator
{
private const RedisChannel Channel = RedisChannel.Literal("cache-invalidation");
public async Task InvalidateAsync(string key, CancellationToken cancellationToken = default)
{
var subscriber = connectionMultiplexer.GetSubscriber();
await subscriber.PublishAsync(Channel, new RedisValue(key));
logger.LogInformation("Published invalidation for key: {Key}", key);
}
}
Now, whenever you update an entity in your Command Handler or Service, you just call ICacheInvalidator.InvalidateAsync.
public class UpdateUserProfileHandler(
AppDbContext dbContext,
ICacheInvalidator cacheInvalidator,
ILogger<UpdateUserProfileHandler> logger)
{
public async Task Handle(int userId, string newName, CancellationToken ct)
{
// 1. Update the database
var user = await dbContext.Users.FindAsync([userId], ct);
if (user is null)
{
return;
}
user.Name = newName;
await dbContext.SaveChangesAsync(ct);
// 2. Invalidate the cache (Distributed)
var cacheKey = $"user:{userId}";
await cacheInvalidator.InvalidateAsync(cacheKey, ct);
logger.LogInformation("Updated user and invalidated cache for {UserId}", userId);
}
}
The Background Listener
Next, we need a background service that runs on every node. It will subscribe to the Redis channel and evict keys from the local HybridCache.
A quick note on self-publishing: Because Redis Pub/Sub broadcasts to everyone subscribed, the node that published the invalidation will also receive the message. In this implementation, we simply remove the key again. It’s redundant but harmless, and it keeps the code simple.
Note that we are injecting HybridCache directly into our background service. An alternative is using IMemoryCache, since that is the L1 cache inside HybridCache.
public class CacheInvalidationService(
IConnectionMultiplexer connectionMultiplexer,
HybridCache hybridCache,
ILogger<CacheInvalidationService> logger)
: BackgroundService
{
private const RedisChannel Channel = RedisChannel.Literal("cache-invalidation");
protected override async Task ExecuteAsync(CancellationToken stoppingToken)
{
var subscriber = connectionMultiplexer.GetSubscriber();
await subscriber.SubscribeAsync(Channel, (channel, value) =>
{
string key = value.ToString();
logger.LogInformation("Invalidating local cache for: {Key}", key);
// This removes the item from the local L1 cache
var task = hybridCache.RemoveAsync(key, stoppingToken);
if (!task.IsCompleted)
{
task.GetAwaiter().GetResult();
}
});
}
}
Wiring It All Together
Finally, we need to register these services in our DI container.
builder.Services.AddSingleton<IConnectionMultiplexer>(sp =>
ConnectionMultiplexer.Connect("<REDIS_CONNECTION_STRING>"));
// Register HybridCache (defaults generally work fine for L1)
builder.Services.AddHybridCache();
// Register our invalidation services
builder.Services.AddSingleton<ICacheInvalidator, RedisCacheInvalidator>();
builder.Services.AddHostedService<CacheInvalidationService>();
Now, when Node A calls InvalidateAsync("user:123"), Redis pushes that message to Node B, Node C, and so on. They all trigger hybridCache.RemoveAsync("user:123"), ensuring the next request fetches fresh data from the source (or the shared L2).
A Better Way: FusionCache
If building your own backplane feels like reinventing the wheel, you should look at FusionCache.
FusionCache is a mature, battle-tested library that has solved this exact problem for years. It has a built-in backplane feature that automatically handles the Pub/Sub messaging for you.
Even better, FusionCache recently added an implementation of the HybridCache abstract class. This means you can swap it in without changing much of your existing code.
// Using FusionCache's implementation of HybridCache
builder.Services.AddFusionCache()
.WithBackplane(
new RedisBackplane(new RedisBackplaneOptions { Configuration = "<REDIS_CONNECTION_STRING>" }))
.AsHybridCache();
Summary
HybridCache is a powerful addition to the .NET ecosystem, effectively merging the benefits of IMemoryCache and IDistributedCache. However, for multi-node setups requiring high consistency, you still need a mechanism to synchronize the local caches.
Redis Pub/Sub offers a lightweight, effective solution to this problem.
By implementing a simple "bus" for invalidation messages, you get the best of both worlds: the extreme performance of local caching and the data consistency of a distributed system.
Good luck out there, and see you next week.